Switch Language
Dimas Miftah's avatar

Dimas Miftah 

Software Engineer

Overview

23:31

he/him

Social Links

About

Hey there! I'm Dimas Miftah, a software engineer and tech content creator building software to solve problems. I have 4 years of experience as a frontend engineer in fintech and e-commerce. Currently open to work and collaboration opportunities.

Tech-wise, I'm all about TypeScriptTypeScript, ReactReact, Next.jsNext.js and Node.jsNode.js. If you like building products or geeking out over tech, let's connect and make things happen!

GitHub Contributions

GitHub ContributionsDecJanFebMarAprMayJunJulAugSepOctNov
1519 contributions in the last year on GitHub.
LessMore

Open Source Contributions

[T136341][chermes] feat(merchant-dashboard): add a new activity log f…

Open Pull Request

Stack

Experience & Education

Indodana Finance

Tokopedia

Tokopedia

Universitas Komputer Indonesia

Projects(6)

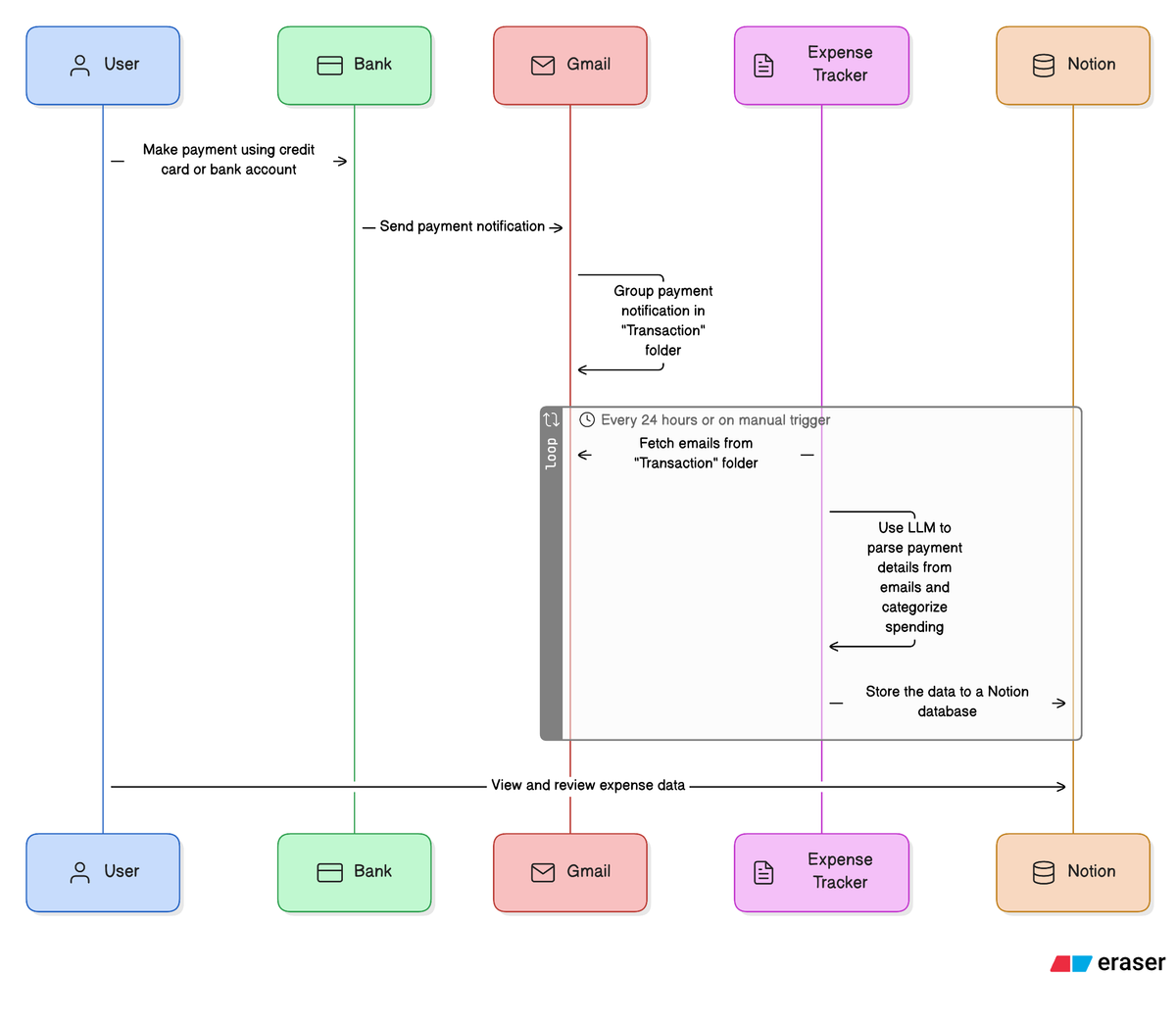
AI-powered expense tracking via email parsing, built as a Raycast extension for instant desktop access.

  • TypeScript
  • Raycast
  • OpenAI

Honors & Awards(9)